1. Introduction

A Business Intelligence solution that could process raw NBA game statistics and transform them into actionable insights for player evaluation and team strategy optimization. The challenge was to create an analytical framework that supported multidimensional analysis while providing intuitive visualization for data-driven decision.

2. OLAP Operations

Core Analytical Capabilities
  • Roll-up: Aggregate player stats to team or season level
  • Drill-down: Analyze detailed game-by-game performance
  • Slice: Filter data by specific teams or positions
  • Dice: Multi-dimensional filtering across dimensions
  • Pivot: Rotate data views for different perspectives

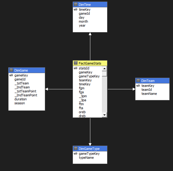
3. Development Process

Data Preprocessing & Modeling
  • Cleaned and preprocessed raw NBA data to ensure data quality
  • Designed data models and built OLAP cubes to enable multidimensional analysis
ETL Pipeline & Analytics
  • Implemented ETL pipeline to transform raw game statistics into structured datasets
  • Developed MDX queries to extract specific analytical insights
Reporting & Visualization
  • Created interactive reports in Excel and Power BI, providing interfaces for stakeholders to explore NBA analytics

4. Technology Stack

Data Processing & Analytics
  • ETL Pipeline for data transformation
  • OLAP Cubes for multidimensional analysis
  • MDX Queries for complex data extraction
  • Data Modeling for optimal structure
Visualization & Business Intelligence
  • Power BI for interactive dashboards
  • Excel for detailed reports
  • Sports Analytics frameworks
  • Business Intelligence tools

5. Project Gallery